
Helon
-
Project Success0
-
Total Service1
-
Completed Service0
-
In Queue service0
About Freelancer
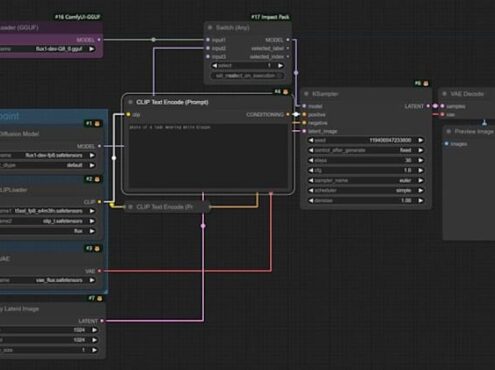
I am a creative AI artist specializing in ComfyUI workflows, realistic image generation, and anime-to-real conversions, crafting unique visuals using advanced tools like Stable Diffusion, ControlNet, and Prompt Engineering to bring ideas to life; I deliver high-quality, detailed results for custom characters, digital portraits, concept art, or highly stylized AI images, and I am ready to collaborate to turn a vision into stunning AI-generated art.
