
MongxCode
-
Project Success0
-
Total Service1
-
Completed Service0
-
In Queue service0
About Freelancer
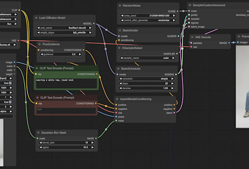
As an expert in developing bespoke AI image workflows with ComfyUI, Stable Diffusion, and ControlNet, I specialize in designing, optimizing, and resolving issues within efficient pipelines for various clients; offering services from custom workflow creation and batch generation to personalized coaching, I ensure prompt, clear communication and high-quality results to realize your AI art visions.
