I will create an AI chatbot for a product catalog
-
Delivery Time10 Days
-
LanguagesEnglish, Spanish, French
-
LocationSpain
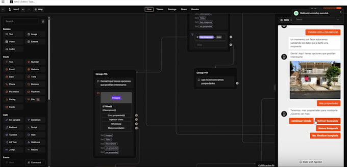
Service Description
Looking to automate the presentation of your product or service catalog to prospective customers?
I will develop a smart chatbot utilizing T*bot + n8n, completely integrated with your data source (such as Google Sheets, a CRM, or another system) to automatically answer user questions like:
“Display items priced below a certain amount with specific features.”
“What services are offered during specific times?”
“Which locations are accessible in a particular area with certain amenities?”
This bot filters and displays results instantly, saving effort and converting site visitors into qualified prospects around the clock.
- Suitable for various sectors including property, happenings, journeys, online retail, medical facilities, shared workspaces, and more.
- Can be embedded on your site or shared via a link.
- Integration with an optional AI agent (RAG/GPT) is possible.
- Ready for white-label use (partnerships are welcome)
- Support for hosting and GPT (AI Agent) is offered
Let’s create your automated helper!








