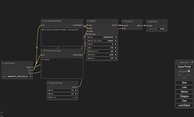
I create bespoke ComfyUI workflows or integrate several into a single one
-
Delivery Time2 Days
-
LanguagesEnglish, French, Spanish
-
LocationNetherlands
Service Description
I can create any custom ComfyUI workflow or merge several into one.
Obtain Your Custom ComfyUI Workflow for Simple and Powerful AI Art.
Do you require a particular AI image generation setup? Need a specialized configuration for your ComfyUI endeavors? I will develop a personalized workflow that is user-friendly and achieves your desired outcomes.
Services Provided:
- Basic (Simple Workflow): Receive a fundamental workflow for tasks such as Text-to-Image with high-resolution correction and Ultimate SD Upscaler. Ideal for beginners or straightforward requirements. Includes 10 nodes and 1 modification.
- Standard (Advanced Workflow): Upgrade to advanced workflows for specific needs like inpainting, ControlNet, or specialized models such as AnimateDiff/A-Detailer. This package offers 15 nodes and 2 modifications.
- Premium (Expert ComfyUI): The comprehensive solution. Intricate, fully tailored workflows with advanced functionalities and complete support for all Flux utilities. Excellent for highly specialized or professional undertakings. Includes 20 nodes, 3 modifications, and assistance with integration.
All workflows are delivered with an example image and explicit instructions for implementation so you can begin creating immediately.








